Como separar la base de datos del CRM para email Marketing en Bitrix24

Tabla de contenidos

Para la realización de lo descrito en este manual es imprescindible haber realizado el proceso descrito en Como segmentar clientes en Bitrix24.

Aquí, una vez creado el campo correspondiente de «Tipo de cliente» y haber puesto la lista de los tipos de clientes tal y como se explica en la anterior entrada, ya podemos proceder con el siguiente paso que es separar nuestra base de datos ya establecida según la tipología de clientes.

IMPORTANTE: LO DESCRITO A CONTINUACIÓN SOLO LO PUEDE REALIZAR UN USUARIO CON CUENTA DE ADMINISTRADOR

Poner visible el campo Tipo de Cliente

Por lo general los nuevos campos que se crean aparecen como no visibles para todos los usuarios por defecto. Por lo que procederemos a hacer visible nuestro campo de «Tipo de cliente» para que pueda ser editado y así poder segmentar nuestra base de datos de contactos en el CRM.

Para poner visible nuestro campo de tipo de cliente primero vamos en el menú lateral izquierdo a «CRM».

Una vez hemos pulsado en «CRM», nos aparecerá una nueva ventana. Ponemos el cursor en la barra superior blanca en «Clientes» y nos aparecerá un menú desplegable, le damos a «Contactos».

Una vez hecho click, nos aparecerán nuestra lista de contactos guardados en nuestra base de datos del CRM. Hacemos click en el nombre de cualquiera de ellos. 

Entonces nos aparecerá una nueva ventana con los campos que queremos que aparezcan en la base de datos del CRM. Hacemos click en «Seleccionar campo» para poder añadir el campo que deseamos.

Una vez le hemos dado a «Seleccionar campo» nos saldrá una nueva ventana en donde nos aparecerán todos los campos disponibles, incluido los que hemos creado. Buscamos el campo «Tipo de cliente» y la seleccionamos. Luego le damos a «SELECCIONAR».

Poner el tipo de cliente a un contacto

Con eso ya aparecera en los datos de nuestro contacto dicho campo y lo podemos rellenar ya, añadiendo el tipo de cliente que es nuestro contacto. Para ello, pulsamos debajo de «Tipo de cliente» y nos aparecerá la lista que hemos realizado con anterioridad, elegimos una de las opciones y queda nuestro primer cliente segmentado, en nuestro caso elegimos «Tipo de cliente 2».

Se queda seleccionado en «Tipo de cliente 2», una vez lo hemos dejado resaltado en azul, hacemos click en «GUARDAR» y ya tendríamos a nuestro primer cliente segmentado.

Una vez le hemos dado a «GUARDAR» nos debe aparecer el campo «Tipo cliente» con la opción que nosotros hemos elegido. Tal y como se ve en la siguiente captura.

Con esto hemos logrado que para todos los clientes que tenemos actualmente guardados o los nuevos aparezca visible en sus datos el campo «Tipo de cliente» y podamos asignarlo a un tipo concreto.

Practicando más segmentado otro cliente ya creado

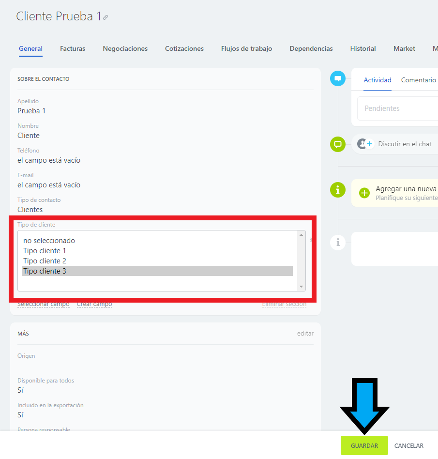
Vamos a proceder a asignarle a un nuevo cliente su «Tipo de cliente», en este caso se llama «Cliente Prueba 1». Como en el caso anterior, para editar sus datos, hacemos click en su nombre.

Nos saldrá el menu de datos de dicho contacto y pinchamos como en el caso anterior en nuestro campo de «Tipo de cliente».

Con esto automáticamente nos salen las opciones de la lista que hemos creado para este campo. Con ello elegimos a «Tipo cliente 3» y le damos a guardar. 

Con esto ya habremos segmentado a «Cliente Prueba 1». Este proceso se repite para segmentar los demás contactos ya creados.

Como crear un contacto nuevo desde cero segmentado

Ahora si queremos crear a un nuevo contacto desde cero y segmentarlo pues en el apartado de CRM y en la pestaña «Clientes» le damos  a «CREAR».

Nos saldrá una nueva ventana para rellenar los campos de nuestro nuevo contacto. Los rellenamos y ahí ponemos directamente el tipo de cliente que queramos que sea. Le damos a «GUARDAR».

Nos sale ahora la ficha del contacto que hemos recién creado ya segmentado.

Repitiendo este proceso con cada contacto, podrás segmentarlo según lo deseado para poder realizar por ejemplo, campañas de marketing segmentadas en Bitrix24.

PREGUNTAS FRECUENTES

  • No tengo creado el campo «Tipo de cliente» ¿Qué hago?

Para realizar dicho proceso imprescindible, ve al siguiente manual Como segmentar clientes en Bitrix24

  • ¿Puedo llamar a los segmentos de mis clientes como quiera?

Claro, aquí hemos seguido una estructura para facilitar la comprensión del proceso pero se puede trabajar con los campos como se quiera.

Ir al contenido